Data Width: 데이터의 비트 크기를 나타낸다.
1. my_axi_test 프로젝트 생성 (board는 cora z7 선택)

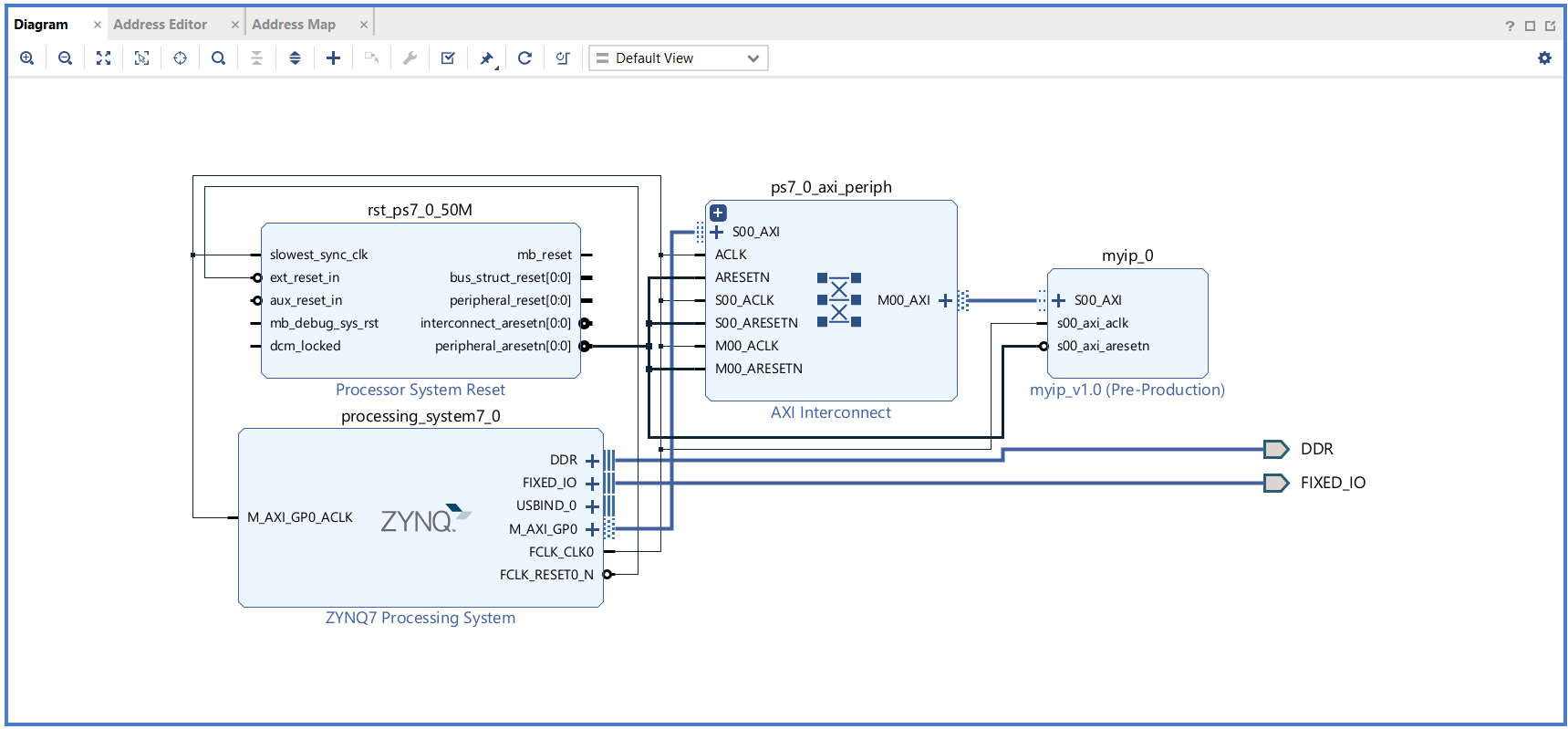
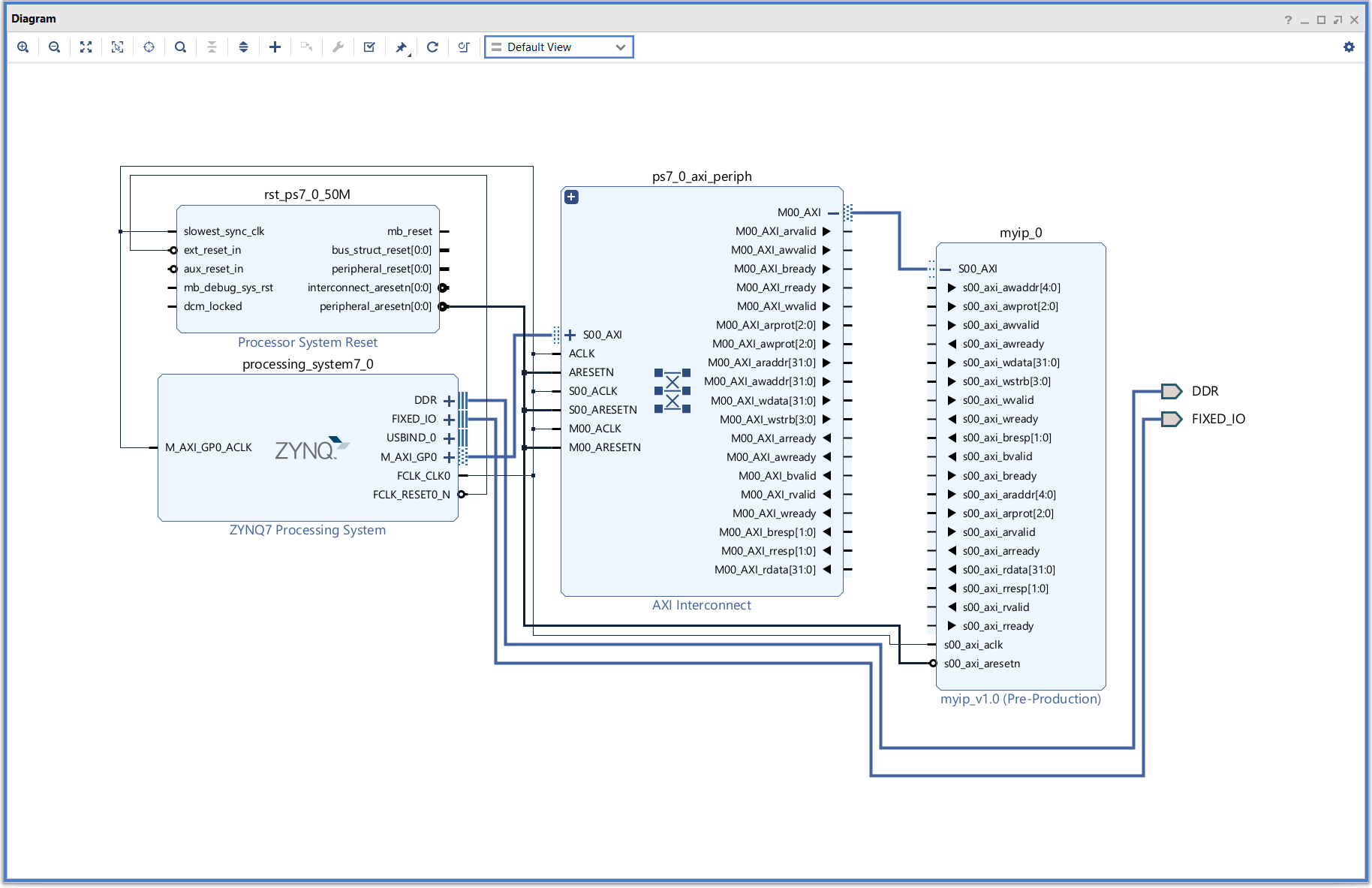
2. Create Block Design - Add IP Source - Zynq 7 추가

3. Run Block Automation
4. Tool에서 Create and package New IP 에서 Next - Create ZXI4 Peripheral - Create a new AXI4 peripheral 선택 후 next - 아래와 같이 설정 후 next - finish



5. Add IP - 위에서 생성한 myip 추가



6. Address 확인


7. Validate Design

8. Create HDL Wrapper - OK

9. Generate Bitstream
10. 프로젝트 폴더 - ip_repo - myip_1_0 - hdl에서 코드 확인

11.File - Export - Export Hardware


12. Vitis 실행
13. Open Workspace: 위에서 생성한 프로젝트인 my_axi_test 디렉토리로 설정
14. Create Platform Component



15. File - New Component - From Examples 로 생성 후 empty application - 상단의 Create Application Component from Template 선택



16. my_axi_test 선택 후 Next


17. applicatino 우클릭 - New File로 테스트 프로그래밍 파일 test.c 만들어 코드 작성

#include "xparameters.h"
#include "stdio.h"
#include "sleep.h"
#define BASEADDR XPAR_MYIP_0_BASEADDR
#define data_num 6
int * ptr;
int main(void){
printf("AXI TEST\n");
ptr = (int *)BASEADDR;
while (1){
for (int i=0;i< data_num; i++){
*(ptr+i)=i;
printf("Write data is: %d\n",i);
sleep(1);
}
for (int i=0 ;i< data_num; i++){
printf("Read data is: %d\n",*(ptr+i));
sleep(1);
}
sleep(1);
}
return 0;
}
18. Build
19. Component에서 application 선택 후 Run 설정에서 FSBL 선택

20. TeraTerm으로 실행 결과 확인

'하만(Harman) 세미콘 반도체 설계 과정 > SoC를 위한 Peripheral 설계' 카테고리의 다른 글
| AXI 통신을 이용한 Segment 출력 (0) | 2024.07.16 |
|---|---|
| AXI 프로토콜 / HandShake (0) | 2024.06.26 |
| 하만(Harman) 세미콘 아카데미 71일차~ - SoC를 위한 Peripheral 설계(CPU, SoC, AMBA Bus, HandShake, AXI 프로토콜) (1) | 2024.06.25 |